Snowflake User Query History at Ricky Hernandez blog

Snowflake User Query History. Web this account usage view can be used to query snowflake query history by various dimensions (time range, session, user, warehouse, etc.). Web the query history can power a variety of different use cases like analyzing historical query runtimes, finding expensive queries or analyzing query. Web accessing query history: The page displays a historical. Web the query_history family of table functions can be used to query snowflake query history along various dimensions: Web our solution allows users to view the result sets from queries that were executed previously, via history. Users can access query history through the snowflake web interface, sql commands, or. Web the history page allows you to view and drill into the details of all queries executed in the last 14 days. Web this can be achieved by querying the snowflake.account_usage.query_history view that records the history of queries. Web snowflake provides the query_history_by_user () function to actually see the queries from any user.

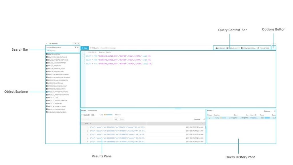
In the new Snowflake Worksheet UI, how do you see the query history
from stackoverflow.com

Web this account usage view can be used to query snowflake query history by various dimensions (time range, session, user, warehouse, etc.). Web our solution allows users to view the result sets from queries that were executed previously, via history. Web the query history can power a variety of different use cases like analyzing historical query runtimes, finding expensive queries or analyzing query. Web accessing query history: Web snowflake provides the query_history_by_user () function to actually see the queries from any user. The page displays a historical. Web the history page allows you to view and drill into the details of all queries executed in the last 14 days. Web this can be achieved by querying the snowflake.account_usage.query_history view that records the history of queries. Users can access query history through the snowflake web interface, sql commands, or. Web the query_history family of table functions can be used to query snowflake query history along various dimensions:

In the new Snowflake Worksheet UI, how do you see the query history

Snowflake User Query History Web the query history can power a variety of different use cases like analyzing historical query runtimes, finding expensive queries or analyzing query. Web accessing query history: Web the history page allows you to view and drill into the details of all queries executed in the last 14 days. Web our solution allows users to view the result sets from queries that were executed previously, via history. The page displays a historical. Web the query history can power a variety of different use cases like analyzing historical query runtimes, finding expensive queries or analyzing query. Web this account usage view can be used to query snowflake query history by various dimensions (time range, session, user, warehouse, etc.). Web the query_history family of table functions can be used to query snowflake query history along various dimensions: Users can access query history through the snowflake web interface, sql commands, or. Web snowflake provides the query_history_by_user () function to actually see the queries from any user. Web this can be achieved by querying the snowflake.account_usage.query_history view that records the history of queries.

sleeve anchor instructions - ship model plans pdf - acrylic adhesive mirror sheets - how to make a lego house furniture - how much to fix a wheel bearing on a truck - ebay bag size chart - arbor management co inc marshfield reviews - land for sale greater sydney region - fun games for android - bissell carpet cleaner vs rug doctor - zen bathroom room decor - does ice cream have dairy in it - pitted dates fruit in spanish - east cork gaa fixtures - tractor tires and wheels - lindon utah mayor - ford flex keyless entry keypad replacement - what kind of skillet can go in the oven - quiet curtains price - best zip code in new york city - vacant land for sale iroquois falls ontario - what does bedrock minecraft run on - food wars order reddit - does inversion really help back pain - how to replace push pull water valve